・
EC事業者にとって、複数のツールで商品情報を管理することは、時間や手間がかかるだけでなく、ヒューマンエラーが発生するリスクも高まります。
特に、ShopifyとBカートの両方を活用する場合、商品情報登録作業の負担が大きくなります。
本記事では、ShopifyとBカートを連携し、Shopifyに商品情報が登録されたらBカートにも自動で登録する方法をご紹介します。
この自動化により、手入力の手間を削減し、入力漏れや入力ミスを防げます。
ShopifyとBカートの連携による具体的なメリットや実際の連携方法をわかりやすく解説しますので、業務効率化や正確なデータ管理に興味がある方は、ぜひ最後までご覧ください。
ShopifyとBカートを連携することで、Shopifyに商品を登録されたら、Bカートにも自動で同じ情報を反映できるため、手入力での二重登録が不要になります。
この自動化により、商品登録にかかる時間や労力を削減できるため、業務効率の向上が期待できます。
例えば、新商品の発売時にShopifyに100件の商品を登録した場合では、通常ならBカートにも同様に手入力で登録しなければなりません。
しかし、この自動化を活用すれば、Shopifyに登録するだけで、Bカートに自動反映できるため、別途入力の必要がありません。
これにより、スタッフは他の重要な業務に集中できるようになるため、生産性の向上が期待できます。
EC業務において、商品情報の登録作業は特にヒューマンエラーが発生しやすい業務の一つです。
例えば、商品名や商品IDの入力ミスや入力漏れなどが挙げられます。
これらのヒューマンエラーは、顧客の混乱やクレームの発生、売上機会の損失につながる可能性があります。
しかし、ShopifyとBカートを連携することで、Bカートへの商品登録作業を自動化できるため、ヒューマンエラーの削減につながります。
この自動化により、手動での二重登録が不要になるため、ミスの発生率を抑えられます。
結果として、正確性の高い情報提供が可能となり、顧客満足度の向上や信頼性の確保に繋がる可能性があります。
ShopifyとBカートを連携すると、Shopifyに商品データを登録したら、Bカートにもリアルタイムで同期できる環境を構築できます。
例えば、新商品の登録時に、商品名や商品IDをShopifyに入力すれば、その情報が瞬時にBカート側でも利用可能になります。
特に登録する商品点数が多い場合や短期間で多くの商品を公開する必要がある場合、このリアルタイム同期のメリットは大きく、円滑な運営をサポートすることが可能です。
また、プラットフォーム間での情報のタイムラグをなくすことで、顧客にも常に最新の情報を提供できるため、販売機会の損失を防ぐことが期待できます。
ここからは、ノーコードツールYoomを使用して、「Shopifyで商品情報が登録されたらBカートにも登録する」方法をご説明します。
[Yoomとは]
Shopifyに商品情報が登録されたことをShopifyのAPIを利用して受け取り、Bカートの提供するAPIを用いてBカートに商品の登録を行うことで実現が可能です。
一般的に実現にはプログラミングの知識が必要ですが、ノーコードツールのYoomを用いることでプログラミング知識がなくても簡単に実現できます。
〈フローは以下プロセスで作成します〉
Yoomの登録がまだの方は無料登録後に設定を進めてください。
■概要
ECサイトの運営において、ShopifyとBカートなど複数のプラットフォームで商品情報を管理するのは手間がかかる作業ではないでしょうか。新商品を登録するたびに、それぞれの管理画面で同じ情報を手入力する作業は、時間的な負担になるだけでなく、入力ミスなどのヒューマンエラーの原因にもなりかねません。このワークフローを活用すれば、Shopifyに商品情報を登録するだけで、Bカートにも自動で情報が登録されるため、こうした課題を解消し、より効率的な商品管理を実現します。
■このテンプレートをおすすめする方
■このテンプレートを使うメリット
■フローボットの流れ
※「トリガー」:フロー起動のきっかけとなるアクション、「オペレーション」:トリガー起動後、フロー内で処理を行うアクション
■このワークフローのカスタムポイント
■注意事項
1.Shopifyの登録方法

「マイアプリ」をクリック後、「新規接続」からShopifyを検索します。

APIキーとAPIシークレットキー、サブドメインが入力できたら、「追加する」を押してください。
参照)Shopifyのマイアプリ登録方法は、こちらのページで詳しく解説しています。
〈フローボット作成時の注意事項〉
・Shopifyは、一部有料プランでのみご利用いただける機能で、2週間の無料トライアルを行うことが可能です。
これでShopifyの接続は完了です。
2.Bカートの登録方法
次に「新規接続」から、Bカートを選択してください。

上記の画面が表示されたら、メールアドレスとパスワードを入力しBカートにログインしてください。
以上で、ShopifyとBカートのマイアプリ登録は終了です。
下記バナーを押し、移行先の画面にある「試してみる」からフローを作成しましょう。
■概要
ECサイトの運営において、ShopifyとBカートなど複数のプラットフォームで商品情報を管理するのは手間がかかる作業ではないでしょうか。新商品を登録するたびに、それぞれの管理画面で同じ情報を手入力する作業は、時間的な負担になるだけでなく、入力ミスなどのヒューマンエラーの原因にもなりかねません。このワークフローを活用すれば、Shopifyに商品情報を登録するだけで、Bカートにも自動で情報が登録されるため、こうした課題を解消し、より効率的な商品管理を実現します。
■このテンプレートをおすすめする方
■このテンプレートを使うメリット
■フローボットの流れ
※「トリガー」:フロー起動のきっかけとなるアクション、「オペレーション」:トリガー起動後、フロー内で処理を行うアクション
■このワークフローのカスタムポイント
■注意事項

まずは、「商品情報が作成されたら」を設定しましょう。

上記画面はすでに設定済みです。
誤りがないか確認したら、このまま次のページに進みましょう。

上記画面のWebhookURLをコピーして、Shopifyの管理画面で設定を行なってください。
Webhookの設定が完了したら、Shopifyにテスト用の商品情報を登録します。

「テスト」ボタンをクリックすると、先ほど登録した商品情報がアウトプットに表示されるので、正しく反映されたのを確認できたら「保存する」をクリックしてください。

続いて、「商品を登録」という項目をクリックし、設定していきます。

上記画面はすでに設定済みです。
誤りがないか確認したら、このまま次のページに進みましょう。

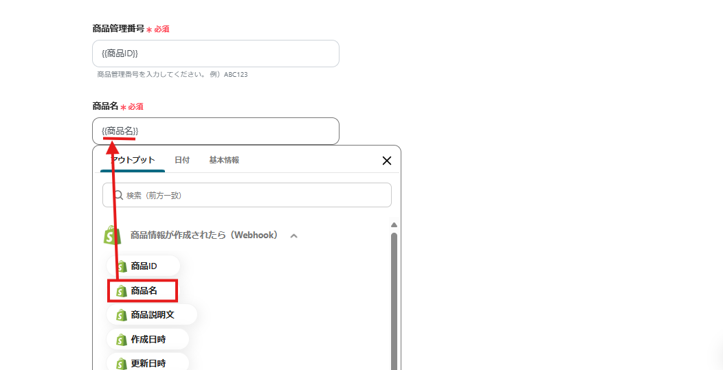
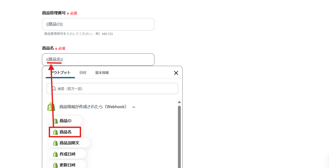
商品管理番号は、上記画面のように設定してください。
解説)このように設定すると、Shopifyに商品情報を登録したら「商品ID」を取得し、Bカートにも自動で登録することができます。

商品名も同じ手順でデータを挿入してください。

カテゴリIDは、ボックスをクリックすると一覧表示されるため、候補から任意で取得可能です。

設定が完了したら「テスト」ボタンを押してください。
テスト成功と表示が出て、Bカートに商品が登録されていたら設定は完了です。
「保存する」をクリックしてください。

上記画面が表示されたら、「トリガーをON」にしてフローボットを起動させてください。
これで、「Shopifyで商品情報が登録されたらBカートにも登録する」フローの完成です。
■概要
ECサイトの運営において、ShopifyとBカートなど複数のプラットフォームで商品情報を管理するのは手間がかかる作業ではないでしょうか。新商品を登録するたびに、それぞれの管理画面で同じ情報を手入力する作業は、時間的な負担になるだけでなく、入力ミスなどのヒューマンエラーの原因にもなりかねません。このワークフローを活用すれば、Shopifyに商品情報を登録するだけで、Bカートにも自動で情報が登録されるため、こうした課題を解消し、より効率的な商品管理を実現します。
■このテンプレートをおすすめする方
■このテンプレートを使うメリット
■フローボットの流れ
※「トリガー」:フロー起動のきっかけとなるアクション、「オペレーション」:トリガー起動後、フロー内で処理を行うアクション
■このワークフローのカスタムポイント
■注意事項
1.Bカートの受注情報をMicrosoft Excelに自動で追加するフローです。
このフローを活用すると、注文者や注文品などの受注情報を手動転記の手間なく反映できるため、作業時間を大幅に短縮でき、集計や分析をスムーズに進められる可能性があります。
■概要
Bカートで受注が発生するたびに、手作業でMicrosoft Excelに注文情報を転記する作業は手間がかかるものであり、入力ミスなどのヒューマンエラーが発生する原因にもなりかねません。このワークフローを活用すれば、Bカートで新しい注文が発生した際に、その詳細情報を自動でMicrosoft Excelの指定したファイルに行として追加できます。これにより、受注情報の転記作業を自動化し、業務の正確性と効率性を高めます。
■このテンプレートをおすすめする方
■このテンプレートを使うメリット
■フローボットの流れ
※「トリガー」:フロー起動のきっかけとなるアクション、「オペレーション」:トリガー起動後、フロー内で処理を行うアクション
■このワークフローのカスタムポイント
■注意事項
2.Bカートで注文が発生したらSlackに自動で通知するフローです。
このフローを活用すると、情報共有が円滑化できるため、受注処理やデータ分析が円滑に進められるかもしれません。
受注情報から必要な項目を共有できるだけでなく、通知先や通知文を自由にカスタマイズ可能なため、後続業務の指示や依頼に役立ちます。
■概要
Bカートで注文が発生したらSlackに通知するフローです。
Yoomではプログラミング不要でアプリ間の連携ができるため、簡単にこのフローを実現することができます。
■このテンプレートをおすすめする方
1. Bカートを利用してWeb受発注の処理を行っている企業
・受注処理を効率化したい方
・手作業でのデータ転記の手間を省きたい方
2. 業務の情報共有にSlackを利用している方
・チームのコミュニケーションツールとしてSlackを使っている方
・受注情報をSlackで受け取り、フォローアップの迅速化につなげたい方
■このテンプレートを使うメリット
Bカートは、BtoBのWeb取引管理に役立つシステムです。
しかし、注文有無の確認のために頻繁に管理画面を開いたり、情報共有の際に登録データを手作業で転記したりするのは非効率的です。
このテンプレートを使えば、Bカートで新しい注文が発生した際、Slackでの自動通知が可能です。情報共有が円滑化されることで、受注処理やデータ分析がスムーズに進められます。受注情報から必要な項目を抜粋して共有することはもちろん、通知先や通知文を自由にカスタマイズできるため、後続業務の指示や依頼への活用が可能です。
■注意事項
・Bカート、SlackのそれぞれとYoomを連携してください。
・トリガーは5分、10分、15分、30分、60分の間隔で起動間隔を選択できます。
・プランによって最短の起動間隔が異なりますので、ご注意ください。
3. Bカートで注文が発生したらfreee請求書に自動で追加するフローです。
このフローを活用することで、Bカートで新たな注文が発生したら、freee請求書にデータを同期し、請求書を自動発行することが可能です。
これにより、素早い請求書作成が可能になるため、顧客への送付もスムーズに進められる可能性があります。
■概要
Bカートで注文が発生したらfreee請求書に追加するフローです。
Yoomではプログラミング不要でアプリ間の連携ができるため、簡単にこのフローを実現することができます。
■このテンプレートをおすすめする方
1. Bカートを利用してWeb受発注の処理を行っている企業
・Bカートの注文情報を他のアプリでも活用したい方
2. freee請求書を利用して請求書を管理している企業
・他のアプリの受注データを使った請求書発行を自動化したい方
・請求や入金の情報をfreee請求書に集約したい方
■このテンプレートを使うメリット
Bカートは、BtoBのWeb取引を管理するのに便利なシステムですが、新しい注文が入るたびに手動でfreee請求書にデータを転記して請求書を作成するのは非効率的です。
このフローを導入すれば、Bカートで新たな注文が発生した際、freee請求書にデータを同期し、請求書を自動発行することができます。タイムリーな請求書作成が可能になるため、顧客への送付もスムーズに進められます。また、転記が不要になることで、作業時間の短縮や、入力ミスや作成漏れといったヒューマンエラーを防げます。
■注意事項
・Bカート、freee請求書、freee会計のそれぞれとYoomを連携してください。
・分岐はミニプラン以上のプランでご利用いただける機能(オペレーション)となっております。フリープランの場合は設定しているフローボットのオペレーションはエラーとなりますので、ご注意ください。
・ミニプランなどの有料プランは、2週間の無料トライアルを行うことが可能です。無料トライアル中には制限対象のアプリやAI機能(オペレーション)を使用することができます。
・トリガーは5分、10分、15分、30分、60分の間隔で起動間隔を選択できます。
・プランによって最短の起動間隔が異なりますので、ご注意ください。
本記事では、ShopifyとBカートを連携して、Shopifyに商品情報が登録されたらBカートにも自動で登録する方法をご紹介しましたが、いかがでしたか?
この自動化により、手入力での商品登録作業を削減できるため、作業効率の向上と、ヒューマンエラーの削減が期待できます。
また、ShopifyからBカートへのリアルタイムでの自動同期ができるため、顧客にも常に最新の情報を提供することが可能です。
今回ご紹介したYoomのフローボットテンプレートなら、プログラミングの知識不要で、誰でも簡単に設定できます。
ぜひ、下記バナーからお試しください。
■概要
ECサイトの運営において、ShopifyとBカートなど複数のプラットフォームで商品情報を管理するのは手間がかかる作業ではないでしょうか。新商品を登録するたびに、それぞれの管理画面で同じ情報を手入力する作業は、時間的な負担になるだけでなく、入力ミスなどのヒューマンエラーの原因にもなりかねません。このワークフローを活用すれば、Shopifyに商品情報を登録するだけで、Bカートにも自動で情報が登録されるため、こうした課題を解消し、より効率的な商品管理を実現します。
■このテンプレートをおすすめする方
■このテンプレートを使うメリット
■フローボットの流れ
※「トリガー」:フロー起動のきっかけとなるアクション、「オペレーション」:トリガー起動後、フロー内で処理を行うアクション
■このワークフローのカスタムポイント
■注意事項