・
近頃グローバル化が進み、海外に拠点があったり、顧客がいる企業も多いのではないでしょうか?
しかしビジネスにおいて、母国語とは違う言語でのコミュニケーションはハードルが高いと感じる事もあると思います。
この記事ではSlackに届いたメッセージを自動翻訳して、その内容をGoogle Chatに送信できる方法をご紹介します。
ノーコードでアプリ連携できるYoomを活用し、翻訳・入力作業を自動化しましょう。
ぜひ、ご覧ください!
例えば、海外の顧客からメッセージが届いたら、自動的に翻訳してくれるので、コミュニケーションの遅延を軽減することが可能になります。
もしこの作業を手作業で行なっていたら、作業の行程が増え、返信するまでに時間を要してしまうことが考えられます。
連携して翻訳を自動化できれば、スムーズにコミュニケーションがとれるので、結果的にスピーディーな対応ができ、顧客満足度の向上が期待できそうです。
社内外で異なるチャットツールを使っていることもあると思います。
手作業で届いた内容を入力していると、時間や労力がかかり、非効率に感じることもあるでしょう。
そこでSlackとGoogle Chatを連携し、自動化することで、事務作業を軽減できることが期待できます。
結果的に、他の重要な業務に時間を費やすことができるかもしれません。
[Yoomとは]
ここからは「Slackで投稿されたメッセージを翻訳して、翻訳版をGoogle Chatに投稿する」というフローボットの作成方法をご紹介します。
簡単操作で設定できるので、画面を見ながら一緒にチャレンジしてみてください!
注)AIオペレーションはチームプラン・サクセスプランでのみで利用できます。
フリープラン・ミニプランの場合は設定しているフローボットのオペレーションはエラーになります。
チームプランやサクセスプランなどの有料プランには、2週間の無料トライアルがあります。
無料トライアル中には制限対象のアプリやAI機能(オペレーション)を使用することができます。
フローボットを作成する前に、マイアプリ登録を行います!
Yoomのワークスペースにログインできたら、画面左上に表示されている「マイアプリ」→「新規接続」→「連携したアプリ名」の順番でクリックします。

上記に記載の「はじめに」の操作を行い、マイアプリ新規接続の画面で、Slackを選択しましょう。

ワークスペースにアクセスする権限をリクエストしていますという画面の一番下に、投稿先を選択するところがあります。
そこで投稿先を選択して、「許可する」をクリックしましょう。

上記に記載の「はじめに」の操作を行い、マイアプリ新規接続の画面で、Google Chatを選択しましょう。

YoomとGoogle Chat(OAuth)を連携しますという画面で「Sign in with Google」をクリックしましょう!

Client ID、Client Secretを入力しましょう。
Google Chatの詳しいマイアプリ登録の方法はこちらをご確認ください。

Google Chatとの連携はGoogle Workspaceの場合のみ可能です。
→詳しくはこちらをご確認ください。
以上でマイアプリ登録が完了しました!
マイアプリ登録の設定が終わったら、下に表示されているバナーをクリックしましょう!
バナーをクリックすると、Yoomのテンプレートサイトに移行します。
画面を下にスクロールすると「このテンプレートを試してみる」という画面をクリックしましょう!
テンプレートがコピーされましたというポップアップが表示されたらコピー完了です。
早速、「スペースにメッセージが送信されたら」という項目をクリックして設定を進めましょう。

・こちらの画面は設定が済んでますので、そのまま「次へ」をクリックしましょう。
・タイトルは、任意ですので、変更したい場合は入力してください。

・トリガーの起動間隔について、ここでは「5分」としておりますが、契約プランによって設定可能な時間が異なります。
・チャンネルIDを設定しましょう。
・入力が終わったら、テストします。

・テストし、Slackに投稿されたメッセージ内容がアウトプットとして取得できたら保存しましょう。

次に「翻訳する」の項目をクリックして設定を進めましょう。

・こちらの画面は設定が済んでますので次へをクリックしましょう。
・翻訳機能のアクションは、それぞれ消費するタスク数が異なるのでご注意ください。

・翻訳対象のテキストには、先程Slackで取得してきたメッセージ内容をアウトプットから選択して埋め込みましょう。
・翻訳先言語を入力し、テストをクリックします。

・テストが成功したら、アウトプットとして翻訳結果の情報が取得できました。ここまでできたら保存しましょう。

次は最後のステップです!
「メッセージを送信」をクリックして設定しましょう。

・こちらの画面は設定が済んでますので、そのまま「次へ」をクリックします。
・タイトルは変更可です。

・スペースのリソース名を設定してください。
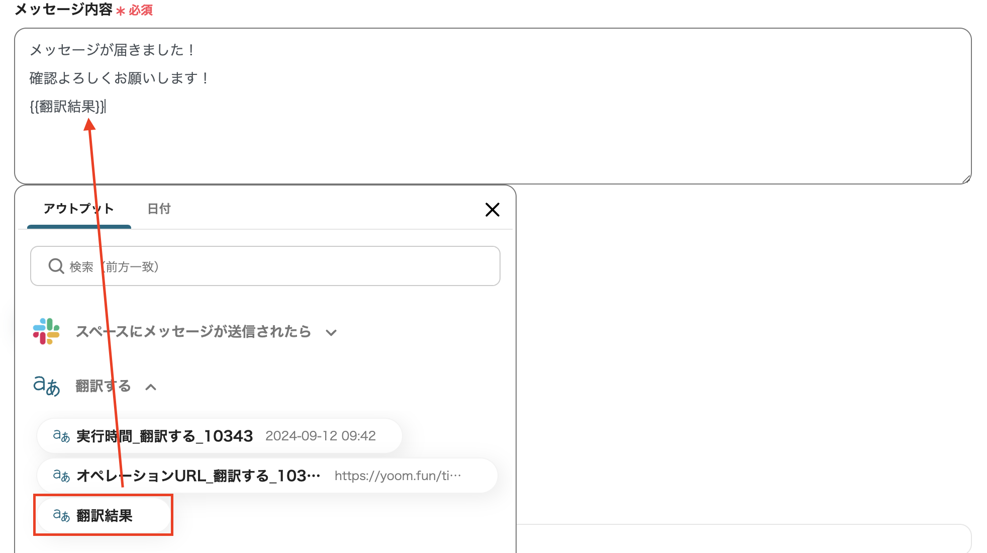
・メッセージ内容は、先程、翻訳するの項目で取得してきた「翻訳結果」をアウトプットから選択してメッセージ入力を行いましょう。
・入力ができたら、テストし、メッセージがGoogle Chatに届いたら保存します。

保存すると、全ての設定が完了しました!というポップアップが表示されるので「トリガーをON」をクリックしましょう!

これでフローボットの設定が完了です!
Yoomには、他にもSlackとGoogle Chatを使った自動化の例がたくさんあるため、いくつか紹介します。
1.Slackに投稿されたメッセージを、Google Chatにも通知するフローです。
入力作業を減らすことで、事務作業の生産性を向上させることが期待できます。
2.Google Chatに投稿されたメッセージをSlackに通知するフローです。
アプリを入れ替えることで、先程の自動化例1で紹介したフローと同様のテンプレートも作成可能です。
3.Slackに投稿されたメッセージを翻訳し、その翻訳内容をSlackに投稿するというフローです。
同じチャットツール内でもテンプレートを作成することができますよ!
いかがでしたか?SlackとGoogle Chatを連携し、入力作業を軽減することができそうです。
また、AI機能で翻訳作業を自動化できるので、手作業で翻訳していた時間を減らすことも可能になり、コミュニケーションをより円滑に行えそうです。
Yoomを活用することで、プログラミングの知識がなくても、アプリを連携することができます。
また多数のテンプレートもご用意しているので、作成に自信がない方でも始めやすいと思います。
ぜひ、SlackとGoogle Chatを連携し、翻訳・入力作業を自動化してみませんか?