・
カスタマーサポート部門では、迅速な対応と情報共有が非常に重要です。
顧客からの問い合わせに対応する際には、内容の確認から返信まで多くのステップが必要で、大変な労力を要します。
対応が遅れると、苦情やクレームに繋がるリスクがあるため、慎重に対応しなければなりません。
こうした課題を抱える皆さんにおすすめなのが、ノーコードでアプリを連携できるYoomです。
ZendeskとGoogle Chatを連携させることで、アプリ間の移動を省略し、一連のメール対応業務を自動化できます。
本記事では、ZendeskとGoogle Chatを連携するメリットと、プログラミング不要で簡単に連携できる方法をご紹介します。
ぜひお試しください!
カスタマーサービスプラットフォームのZendeskとコミュニケーションツールのGoogle Chatを連携することで得られるメリットをご紹介します。
特に、複数人で顧客対応を行う環境でその効果が高まります。
Zendeskで新しいチケットが作成後、Google Chatに素早く通知を届けられるようになります。
迅速な通知によって、担当者は新しい問い合わせに気づき、迅速に対応することが可能です。
顧客からの問い合わせ対応のスピードが向上すると、顧客満足度を高める効果が期待できます。
特に、リモートワーク環境でチームメンバーが分散している場合、常に最新の情報が共有されることで、対応の遅れや見落としを防ぐことができそうですね。
Google ChatとZendeskの連携により、チケットの情報が自動的にチーム全員に共有されるため、情報の共有漏れや重複対応のリスクが大幅に軽減されるはずです。
これによって、各メンバーがタスクを明確に把握し、作業を効率的に進めることができます。
特に、複数の顧客からの問い合わせを同時に処理する際に、この一元管理機能は作業フローの効率化につながります。
さらに、Google Chat上でチケットを素早く確認できるため、進行状況を常に把握できるようになるでしょう。
[Yoomとは]
それではYoomを利用して、ノーコードでZendeskとGoogle Chatを連携してみましょう!
「Zendeskでチケットが作られたらGoogle Chatに通知する」というフローボットを作成します。
下のリンクからお試しください!
■概要
Zendeskで新しいチケットが作成されるたびに、関係部署へ内容を共有するのは手間がかかる作業ではないでしょうか。手作業でのコピー&ペーストは時間がかかるだけでなく、重要なチケットの通知漏れといったリスクも伴います。このワークフローを活用すれば、Zendeskでチケットが作成された際、チケット情報をGoogle Chatへ自動で通知できるため、こうした課題を解消し、迅速な情報共有を実現します。
■このテンプレートをおすすめする方
■このテンプレートを使うメリット
■フローボットの流れ
※「トリガー」:フロー起動のきっかけとなるアクション、「オペレーション」:トリガー起動後、フロー内で処理を行うアクション
■このワークフローのカスタムポイント
■注意事項
事前に準備しておくと作業がスムーズにできます。
Yoomはノーコードでアプリ連携の実装ができるツールです。
Yoomの無料登録ページからアカウントを発行して、まずはフリープランからお試しください。30秒で登録できます!
登録完了後、アカウントにログインしてください。

1.YoomとZendesk・Google Chatを接続する、アプリ連携を行います。マイアプリの「新規接続」からアプリを選択しましょう。

2.使用するアカウントでログインします。
Zendeskは、以下の画面で「アカウント名」と「メールアドレス」、「APIトークン」を入力し、[追加]をクリックします。
詳細な登録方法は、こちらをご覧ください。
・Zendeskは、チームプラン・サクセスプランをご利用の方向けのアプリです。フリープランやミニプランで使うと、フローボットのオペレーションやデータコネクトがエラーになってしまうのでご注意ください。
・有料プラン(チームプラン・サクセスプラン)には2週間の無料トライアルがあります。トライアル期間中なら、普段は制限されているZendeskも問題なくお試しいただけます。ぜひこの機会にいろいろと体験してみてくださいね。

Google Chatを接続しましょう。
こちらの記事を参考に、「Client ID」と「Client Secret」の情報を取得してください。
取得後、「Client ID」と「Client Secret」の情報を入力し、[追加]をクリックします。
これでGoogle Chat(OAuth)の接続は完了です。

※Google Chatとの連携はGoogle Workspaceをご利用の場合のみ可能です。
詳細はこちらのページを参照ください。
設定が正常に行われると、2つのアプリが追加された状態のYoomアカウントのマイアプリ画面へ移動します。
これで2つのアプリがYoomアカウントに接続できました。
下記テンプレートのバナー「試してみる」をクリックします。
■概要
Zendeskで新しいチケットが作成されるたびに、関係部署へ内容を共有するのは手間がかかる作業ではないでしょうか。手作業でのコピー&ペーストは時間がかかるだけでなく、重要なチケットの通知漏れといったリスクも伴います。このワークフローを活用すれば、Zendeskでチケットが作成された際、チケット情報をGoogle Chatへ自動で通知できるため、こうした課題を解消し、迅速な情報共有を実現します。
■このテンプレートをおすすめする方
■このテンプレートを使うメリット
■フローボットの流れ
※「トリガー」:フロー起動のきっかけとなるアクション、「オペレーション」:トリガー起動後、フロー内で処理を行うアクション
■このワークフローのカスタムポイント
■注意事項
以下のように表示されると、コピー完了です。

さっそくフローボットの設定を進めていきましょう!
1.アプリトリガーの「新しいチケットが作成されたら」をクリックします。

2.連携アカウントとアクションを選択ページで、任意のタイトルへ変更可能です。連携するアカウント情報が入力されていることを確認して、「次へ」を押します。

3.次の画面で「トリガーの起動間隔」を設定しましょう。
起動間隔とは、トリガーとなるアクションの何分後にフローボットを起動するか、というものです。
※トリガーの起動タイミングは、5分、10分、15分、30分、60分のいずれかで設定できます。
ご利用プランによって、設定できるトリガーの最短間隔が違うので、その点は要チェックです。
なお、基本的にはそのプランの最短の起動間隔にしてお使いいただくことをおすすめします。

4.サブドメインは、ZendeskのURL内「https://●●●●●.zendesk.com/」の●部分を入力しましょう。
情報入力後、トリガーとなるアクション(今回は新規チケットの作成)を行い、「テスト」をクリックします。

5.以下のようにテストでエラーが出なければ、『保存する』をクリックしてください。
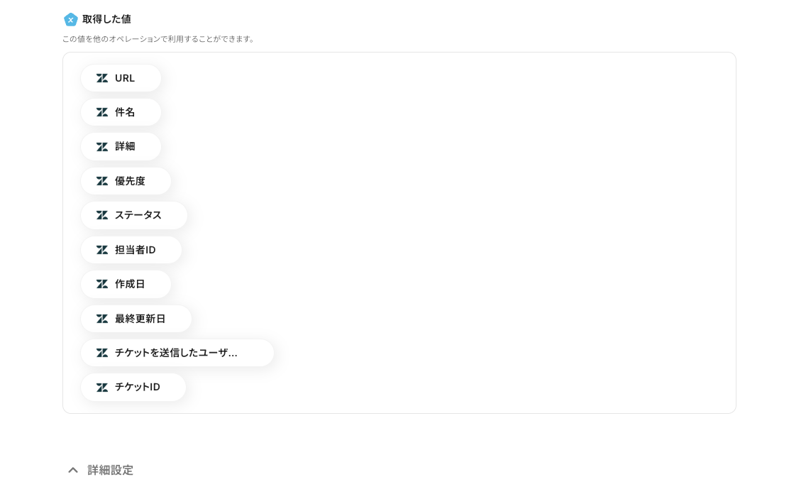
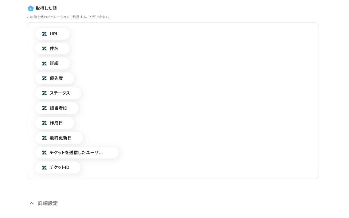
この時に、チケット情報がアウトプットとして取得されているかも確認してくださいね。(取得した値にチケット情報の詳細がグレーで表示されます。)
アウトプット情報はこの後のステップで活用できます。
そのため、Google Chatへの通知メッセージを設定する際、ここで取得した値をそのまま引用可能です。


1.最後に「メッセージを送信」をクリックします。

2.連携するアカウント情報が正しいかを確認して、「次へ」を押してください。

3.次の画面の「スペースのリソース名」は、入力バーをクリックすると、以下の画像のように『候補』に連携したアカウントに基づいた情報が表示されます。
対象スペースを選択しましょう。

4.「メッセージ内容」には、通知したい内容を入力していきます。
入力バーをクリックすると、前ステップから取得したアウトプットも引用可能です。このようにアウトプットを引用することで、毎回異なる内容を通知できます。
なお、アウトプットを引用せず固定値を入力してしまうと、毎回同じ内容が通知されるのでご注意ください。
見やすいように固定のテキストや「:」などの記号を使って構成してみてくださいね。
Google Chatでメンション付きのメッセージを送る方法はこちらを参照しましょう。

5.テストを行い、エラーが出なければ、『保存する』をクリックします。
この時に、指定したスペースに実際に通知が届いているかも確認しましょう!
以下の画面が表示されるので、赤枠部分「トリガーをON」をクリックすることで、フローボットが自動で起動します。

フローボットが完成しました!
お疲れ様でした!
■概要
Zendeskで新しいチケットが作成されるたびに、関係部署へ内容を共有するのは手間がかかる作業ではないでしょうか。手作業でのコピー&ペーストは時間がかかるだけでなく、重要なチケットの通知漏れといったリスクも伴います。このワークフローを活用すれば、Zendeskでチケットが作成された際、チケット情報をGoogle Chatへ自動で通知できるため、こうした課題を解消し、迅速な情報共有を実現します。
■このテンプレートをおすすめする方
■このテンプレートを使うメリット
■フローボットの流れ
※「トリガー」:フロー起動のきっかけとなるアクション、「オペレーション」:トリガー起動後、フロー内で処理を行うアクション
■このワークフローのカスタムポイント
■注意事項
今回は、ZendeskとGoogle Chatを連携するメリットと、「Zendeskでチケットが作られたらGoogle Chatに通知する」フローボットの作り方についてご紹介しました。
この連携によって、問い合わせの通知を自動化できました。
さらに、Yoomの他の機能と組み合わせることで、テキストの生成や翻訳も可能になる等、自由にカスタマイズできるのが魅力です。
まずは無料プランから始めてみましょう!こちらのページから簡単に登録できます。
テンプレートリストを活用して、さまざまな機能をお試しください!