ステップ1:Google スプレッドシートとecforceのマイアプリ連携
※アプリ連携がお済みの場合は、ステップ2へ進んでください。
1.左メニューの「マイアプリ」を選択し、画面右の「+新規接続」をクリックします。

2.マイアプリの新規接続一覧の中から、Google スプレッドシート、ecforceをそれぞれ選択し、アプリを連携します。
<Google スプレッドシートの場合>
・「Sign in with Google」をクリックします。

・連携するアカウントを選択します。

・アカウントを確認して、「次へ」をクリックします。

・「続行」をクリックすると、マイアプリに登録が完了します。

<ecforceの場合>
・アカウント名、アクセストークン、ドメインを説明に沿って入力し、「追加」をクリックするとマイアプリに登録完了です。
※アクセストークンの取得方法は、こちらのページを確認してください。
※ecforceはチームプラン・サクセスプランでのみご利用いただけるアプリとなっております。フリープラン・ミニプランの場合は設定しているフローボットのオペレーションやデータコネクトはエラーとなりますので、ご注意ください。チームプランやサクセスプランなどの有料プランは、2週間の無料トライアルを行うことが可能です。無料トライアル中には制限対象のアプリを使用することができます。

ステップ2:Google スプレッドシートの行が更新されたら起動するトリガーの設定
1.コピーしたテンプレートを開きます。
※下図の赤枠部分に入力することで、任意のタイトルに変更可能です。

2.フローボットの「アプリトリガー 行が更新されたら」をクリックします。

3.「連携アカウントとアクションを選択」の設定をします。
「アプリトリガーのタイトル」を必要に応じて変更し、「次へ」をクリックします。

4.アプリトリガーのAPI接続設定をします。
欄下の注記を参考に、各項目の入力・選択を行ってください。
※下図は入力例です。
※トリガーは5分、10分、15分、30分、60分の間隔で起動間隔を選択できます。プランによって最短の起動間隔が異なりますが、基本的に短い設定がおすすめです。


5.テストが成功したら、「保存する」をクリックしてください。
ステップ3:ecforceの顧客情報を更新するアクションの設定
1.フローボットの「アプリと連携する 顧客情報を更新」をクリックします。

2.「連携アカウントとアクションを選択」の設定をします。
タイトルを必要に応じて変更し、「次へ」をクリックします。

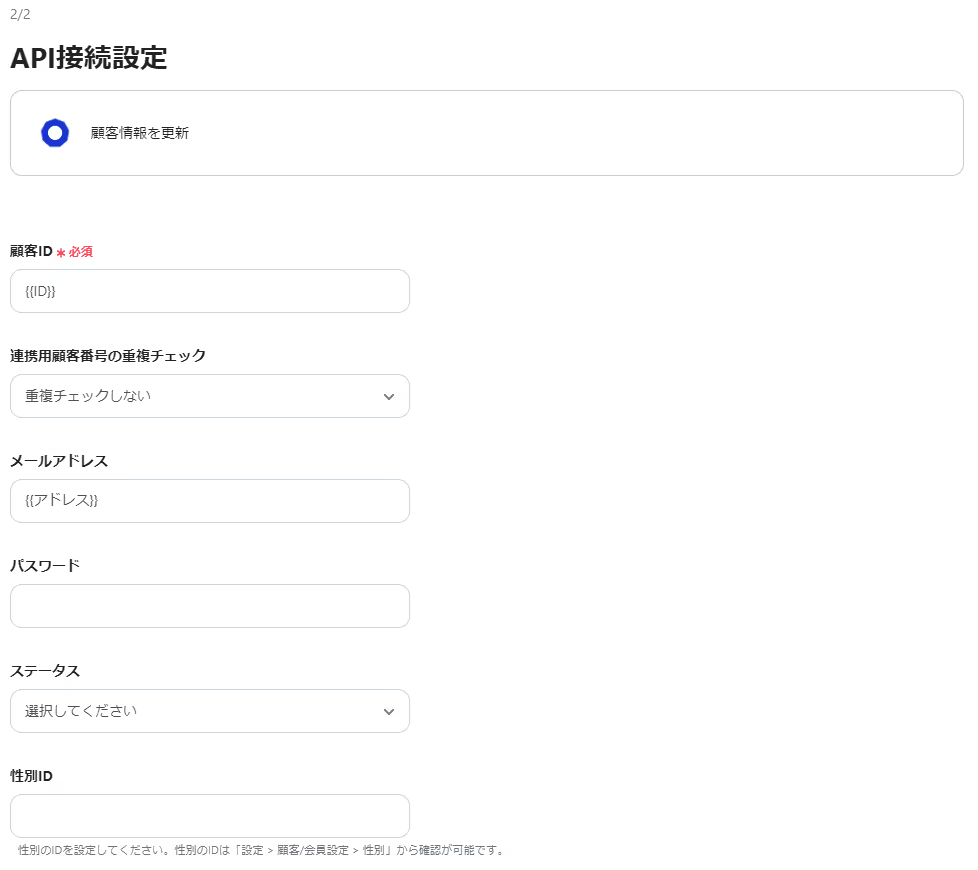
3.API接続設定をします。
更新したい項目の設定を行ってください。
※ステップ2で取得したアウトプット情報の参照が可能です。
※下図は入力項目の一部であり、入力されたアウトプットは参照例です。

4.テストを行い、成功したら「保存する」をクリックしてください。
最後に、保存したフローのトリガーを「ON」に切り替えれば起動します。
以上で、Google スプレッドシートで行が更新されたらecforceの顧客情報も更新するフローの完成です。


.avif)








.webp)
.webp)