.avif)
.avif)
・
Yoomには<span class="mark-yellow">GmailとSalesforceを連携してリードを追加するためのテンプレート</span>が用意されているので、今すぐ試したい方は以下よりバナーをクリックしてスタートしましょう!
「Gmailで受けた問い合わせを毎回手動でSalesforceに登録している…」
「お客様の情報をコピー&ペーストしてSalesforceに入力するのが面倒で、入力ミスも発生してしまう…」
このように、GmailとSalesforce間での手作業によるデータ連携に課題を感じていませんか?
もし、<span class="mark-yellow">Gmailで受信したメールの内容を基に、自動的にSalesforceのリード情報として登録する仕組み</span>があれば、煩わしい作業から解放され、入力ミスを心配することなく、より価値の高い業務に専念できる時間を確保できるかもしれません。
今回ご紹介する自動化の設定は、プログラミングの知識がなくても簡単に設定可能です。
ぜひこの機会に導入して、日々の業務を効率化しましょう!
GmailとSalesforceを連携させることで、営業活動や顧客データの管理が効率化されますが、手動で設定する際には時間と労力がかかり、設定ミスや同期エラーのリスクも存在します。
こうした課題を解決するためには、ノーコードで複数のツールを連携させ、自動化する方法を活用することが重要です。
例えば、GmailとSalesforceに加えて、他のツール(GoogleカレンダーやTrelloなど)を簡単に統合し、条件に応じた柔軟な自動化を実現することで、業務効率が大幅に向上します。
複雑な設定をノーコードで解決できる手段を取り入れることで、作業が簡単になり、時間を大幅に節約できるでしょう。
GmailとSalesforceのAPIを連携させることで、これまで手作業で行っていた情報登録や更新作業を自動化できます!
気になる自動化例の「試してみる」をクリックしてアカウント登録するだけで、すぐにGmailとSalesforceの連携を体験できます。
登録はたったの30秒で完了するので、ぜひ気軽にお試しください!
問い合わせや資料請求など、特定のキーワードを含むメールを受信した際に、メール本文から、会社名、担当者名、メールアドレスなどの情報を抽出し、Salesforceに新規リードとして自動登録します。
<span class="mark-yellow">手作業によるリード登録の手間とミスを削減し、迅速な顧客対応を実現</span>します。
件名や送信元アドレスなど、あらかじめ設定した条件に合致するメールを受信した際に、Salesforceに新規リードとして自動登録します。
<span class="mark-yellow">重要なリード情報だけを効率的に管理し、対応の優先順位付けをスムーズ</span>に行えます。
それでは、さっそく実際にGmailとSalesforceを連携したフローを作成してみましょう!
今回はYoomを使用して、ノーコードでGmailとSalesforceの連携を進めていきますので、もしまだYoomのアカウントをお持ちでない場合は、こちらの登録フォームからアカウントを発行しておきましょう。
※今回連携するアプリの公式サイト:Gmail/Salesforce
[Yoomとは]
今回は、Gmailで受信した内容を基に、Salesforceにリードを追加するフローを作成していきます!
作成の流れは大きく分けて以下です。
まずYoomとそれぞれのアプリを連携して、フローボットの操作が行えるようにしていきます!
1.GmailとYoomのマイアプリ連携
以下の手順を参考にして、GmailとYoomを連携させてください。
2.SalesforceとYoomのマイアプリ連携
以下の手順を参考にして、SalesforceとYoomを連携させてください。
※Salesforceはチームプラン・サクセスプランでのみご利用いただけるアプリとなっております。
フリープラン・ミニプランの場合は設定しているフローボットのオペレーションやデータコネクトはエラーとなりますので、ご注意ください。
チームプランやサクセスプランなどの有料プランは、2週間の無料トライアルを行うことが可能です。
無料トライアル中には制限対象のアプリを使用することができます。
Yoomにログインし、下記バナーの「試してみる」をクリックしてください。
コピーすると下記画像のようにテンプレートがお使いのYoom管理画面にコピーされます。OKをクリックして設定を進めていきましょう!

「特定のキーワードに一致するメールを受信したら」をクリックします。

クリックすると以下の画面に移ります。
アカウント情報と書かれた項目にはステップ1でマイアプリ連携した際の情報が記載されています。
トリガーアクションは「特定のキーワードに一致するメールを受信したら」のままで次に進みましょう!

Gmailを受信したあと、何分後にこのトリガーを起動させるか設定します。
編集欄をクリックし、5分、10分、15分、30分、60分から任意で選択してください。
ご利用プランにより設定できる最短の間隔が異なるため、ご注意ください。
なお、基本的にはそのプランの最短の起動間隔にしてお使いいただくことをおすすめします。

Salesforceにリードを追加するためのトリガーとなる特定のキーワードを入力します。
テキストボックス下部の説明の通り、検索演算子を使用することも可能です。
今回は「subject:」演算子を使用し、件名に「問い合わせ」が含まれるメールを検索するように設定しました。
※検索演算子の詳細については、こちらをご参照ください。

ここまでの設定が完了したらGmailに特定のキーワードを含んだメッセージを自分宛てに送信します。
今回は下記のように送信してみましたので、ぜひ参考にしてくださいね!

Gmailを受信したことを確認したら、Yoomの画面に戻り「テスト」を実行します。
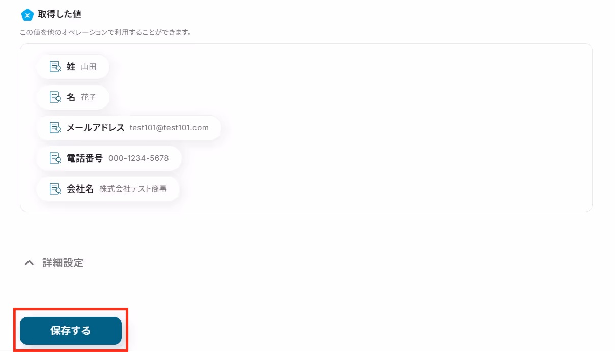
テストが成功すると、取得した値の各項目の横に先ほど送信したGmailの詳細情報が表示されるので、「保存する」をクリックして完了です!
※取得した値とは?
トリガーやオペレーション設定時に、「テスト」を実行して取得した値のことを指します。
後続のオペレーション設定時の値として利用でき、フローボットを起動する度に変動した値となります。

Gmailからテキストを抽出する設定を行います。
「テキストからデータを抽出する」をクリックします。

変換タイプはテンプレートであらかじめ設定されていますので、そのまま「次へ」をクリックします。
運用に合わせて変更したい場合は「変更する」をクリックして、変更することも可能です!

対象のテキストには、テンプレートであらかじめGmail 本文が選択されています。

抽出したい項目には、GmailからSalesforceに追加したい項目を入力してください。
今回は、下記のように設定しました!

指示内容を任意で入力し、「テスト」をクリックします。
特になければ未入力のままでOKです!

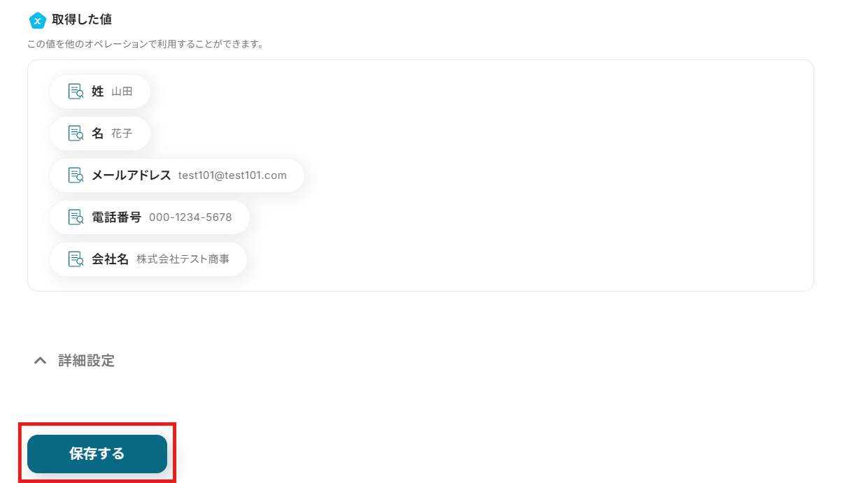
テストに成功すると、Gmailから抽出した項目が表示されるので「保存する」をクリックして完了です!

最後に、Salesforceにリードを追加するための設定を行います。
「レコードを追加する」をクリックします。

クリックすると以下の画面に移ります。
Gmailと同様に、ステップ1でマイアプリ連携したSalesforceのアカウント情報が自動で表示されます。
アクションは「レコードを追加する」のままで次に進みましょう!

マイドメインURLをSalesforceから確認して入力します。
Salesforceに移動し、画面右側の歯車アイコンをクリックし、「設定」を選択します。

「私のドメイン」を検索バーに入力して選択すると、次の画面が表示されます。
そこで、「現在の私のドメインのURL」をコピーしてください。

Yoomの操作画面に戻り、マイドメインURL欄にコピーしたURLを貼り付けます。

再度Salesforceに戻り、設定から「オブジェクトマネージャー」を選択します。
Gmailで受信したメール内容を連携させたいオブジェクトのAPI参照名を確認してください。
今回はリードに追加するため、赤枠内のAPI参照名をコピーします。

Yoomの操作画面に戻り、コピーしたAPI参照名を貼り付けて「次へ」をクリックします。

次に、追加するレコードの値を入力します。
編集欄をクリックし、「テキストからデータを抽出する」の項目から、Gmailで受信したリード情報を引用できます。
対応する項目をそれぞれ選択してください。
なお、入力が不要な項目については、そのまま空欄にしておいて問題ありません!
【Tips】
このように取得した値を活用することで、Gmailで受信したリード情報をその都度Salesforceへ連携できます。
なお、テキストを直接入力した部分は固定値とされるため、毎回同じ情報が連携されてしまうので注意が必要です!

必要な項目の入力が完了したら、テストを実行し、成功したら「保存する」をクリックして完了です!

Salesforceのリードにレコードが追加されました!

最後に「トリガーをON」をクリックしたら、自動化の設定は完了です。
実際にフローボットを起動して、Gmailに特定のキーワードを含むメールを送信し、Salesforceにリードが追加されるか確認してみてくださいね!

今回はGmailからSalesforceへデータを連携する方法をご紹介しましたが、逆にSalesforceからGmailへのデータ連携を実施したい場合もあるかと思います。
その際は、ぜひ下記のテンプレートも併せてご利用くださいね!
Salesforceに新規取引先が登録されたら、担当者や関係者にGmailで自動通知を送信します。
<span class="mark-yellow">チーム内でのリード情報の共有が迅速になり、営業活動の連携がスムーズ</span>になります。
全ての新規取引先ではなく、「特定の業界」や「規模」など、あらかじめ設定した条件に合致する取引先が登録された際にのみ、担当者へGmailで自動通知を送信します。
<span class="mark-yellow">対応漏れを防ぎ、優先度の高いリードに対して迅速なアクションを促します。</span>
今回ご紹介した連携以外でも、GmailやSalesforceのAPIを活用してさまざまな業務を自動化することが可能です。
もし気になるものがあればぜひこちらもお試しになってみてください!
受信した内容をトリガーに、プロジェクト管理ツールにタスクを自動作成したり、ドキュメントでマニュアルを作成したりします。
また、特定のキーワードを含むメールを受信したら、データベースに内容を追加する連携も可能です。
これにより、手動でのデータ入力や情報共有の手間を削減し、業務効率を向上させます。
新規リードや取引先情報が登録されたら、チャットツールへ自動で通知したり、カレンダーに活動情報を登録したりできます。
また、外部のデータベースのレコードをCRMに自動で連携したり、チャットツールの投稿でCRMのレコードを更新したりすることも可能です。
これらの連携により、顧客情報や活動管理の効率を大幅に向上させます。
GmailとSalesforceの連携を自動化することで、<span class="mark-yellow">これまで手作業で行っていたメール内容の転記やリード情報の登録の手間を削減し、ヒューマンエラーを防ぐことができるでしょう。</span>
これにより、営業担当者は入力作業に時間を費やすことなく、迅速かつ正確な情報に基づいてアプローチを開始できるため、本来注力すべき顧客との関係構築に集中できる環境が整うはず!
今回ご紹介したような業務自動化は、ノーコードツール「Yoom」を使えば、プログラミングの知識がない方でも、画面の指示に従って操作するだけで簡単に構築できます。
もし日々の業務の自動化に少しでも興味を持っていただけたなら、ぜひこちらから無料登録して、Yoomがもたらす業務効率化を体験してみてください!
「関連記事:メールツールと連携したフローを紹介した記事」
Q:メール本文から特定の情報を抽出して連携できますか?
A:はい、できます!
フローボットの「テキストからデータを抽出する」機能を設定する際に、抽出したい項目(例:「会社名」「役職名」「担当者名」など)を自由にカスタマイズしてください。
これにより、メール本文から必要な情報だけを抽出し、Salesforceの対応するフィールドに連携できます。
Q:Salesforceの「リード」以外のオブジェクトにも登録できますか?
A:はい、できます!
例えば、「取引先責任者(Contact)」や「ケース(Case)」、または自社で作成したカスタムオブジェクトに対しても情報を連携することができます。
フローボットの設定時に、Gmailで受信したメール内容を連携させたいオブジェクトのAPI参照名を確認し入力することで連携できるので、ぜひお試しください!
Q:連携エラーが発生した場合、どのように検知・対処できますか?
A:Yoomに登録したメールアドレスに通知が送信されます。
また通知先は、メールの他にSlackやChatworkも設定可能です。
通知にはエラーが発生したオペレーションも記載されているので、問題がどこで起きたかすぐに確認できます。
再実行は自動で行われませんので、通知を確認後、手動で再実行を行ってください。
ヘルプページで解決しない場合は、サポート窓口をご利用ください。

